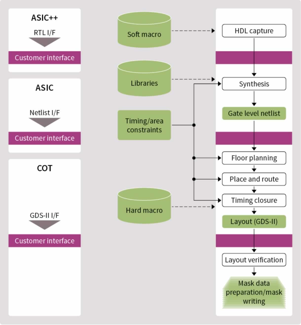
ИС Infineon специального назначения (ASIC) расширяют возможности заказчикав плане для разработки и продвижения на рынок инновационных изделий и систем.
Глобальная сеть центров НИОКР и партнеров Infineon предлагает индивидуальные решения по разработке специальных ИС (ASIC) и локальную поддержку.
Если у потребителя имеется заинтересованнось в ИС специального назначения или даже в модификации существующих устройств Infineon с целью превращения их в специальные ИС под индивидуальные требования, заказчику всего лишь потребуется предоставить экономическое обоснование, технические данные и описание функциональных возможностей необходимого полупроводникового прибора.
Infineon предлагает:
